Hirdetés
- Sub-ZeRo: Euro Truck Simulator 2 & American Truck Simulator 1 (esetleg 2 majd, ha lesz) :)
- Brain turbó: Intel Xeon CPU asztali alaplapban
- bitpork: Ha Isten létezik...
- Chosen: Intel Arc B580 játék kompatibilitás (2026.01)
- Candy: Kossuth Lajos azt üzente, elfogyott a gémergépe
- Brogyi: CTEK akkumulátor töltő és másolatai
- Luck Dragon: Alza kuponok – aktuális kedvezmények, tippek és tapasztalatok (külön igényre)
- sh4d0w: Nyitlocker
- Luck Dragon: Asszociációs játék. :)
- sziku69: Fűzzük össze a szavakat :)
-
LOGOUT
Ide várunk:
- minden saját tapasztalatot/tesztet, észrevételt a már megvett, és használatban lévő SSD-vel kapcsolatban, illetve mindenféle, megbízható forrásból való cikket/tesztet/érdekességet.
Új hozzászólás Aktív témák
-
válasz
Vigneau
#59725
üzenetére
Jó, hát érthető az ideológia, meg hogy a lehetőség adta.
Nekem legalább ATX kell, amiatt is mert szükséges a modern gépekben modernebb videó, és egy retró is a DOS/Win98/XP vonal miatt. 2x16 sáv PCIe slot pedig az mATX- ben nincs.Mellékes hatása hogy a hűtés is perfekt a nagyobb házban.
-
Vigneau
félisten
válasz
DarthSun
#59722
üzenetére
Anno megörököltem a Feleségem irodai munkára szánt Cooler Master Elite 110-ét, mert a VGA-hoz kellett választanom új házat. Mint manapság kényszerből tettem azt a konfigváltás terén, csak ott meg a RAM diktált. Aztán idővel beindult a modding.
Az mATX konfigok felé bő 12 éve pedig Speed® vitt el. Azóta pedig nem volt sem ATX házam, sem MoBo-m.
-
válasz
Vigneau
#59720
üzenetére
Ilyen "drágám összement a gép is" hova kell ? Ahol ez elfér, ott a sima normál ATX konfig is (esetleg ha annyira nincs hely, akkor az asztal alatt). Nálam a normál ATX szörny a sláger, a pici ITX szerelése már a nőgyógyászoknak való.
EATX szabvány már nálam is kiesik, kevesebb az adott laphoz való ház (főleg amiben még optika 5.25 hely is van).
Jól szerelhető tágas ATX- ben, a min 3db 12centis venti miatt, az összes SSD/HDD megfelelő légáramot kap. A VGA tövében levő M2 is.
M2 éppen nincs ebben még, de az összes drive le van hűtve, semmi gond. -
konyi79
addikt
Ha benézel az SSD ajánló topikba ott sem ajánlott.
Nálam is meghalt egy 1TB verzió kb 280GB írással, lényegében bölcsőhalállal.
Biztos, hogy nagyon sok megy probléma nélkül, de lényegében a mostani piaci helyzetben alig van felára hozzá képest egy 990pro-nak, ami nagyon más liga. -
-
Erwinke
aktív tag
Szép napot!
Egy öreg macbookbol(1466) kijött az SSD. Van valami átalakitó arról a socketről M.2-re? Vagy ha külső tároló dobozt tudtok ajánlani nekem az is jó lenne. Aliexpressen nézegettem, de csak m.2 átalakitót találtam olyan socketre...
Köszönöm!
Tisztelettel Ervin
-
riki
senior tag
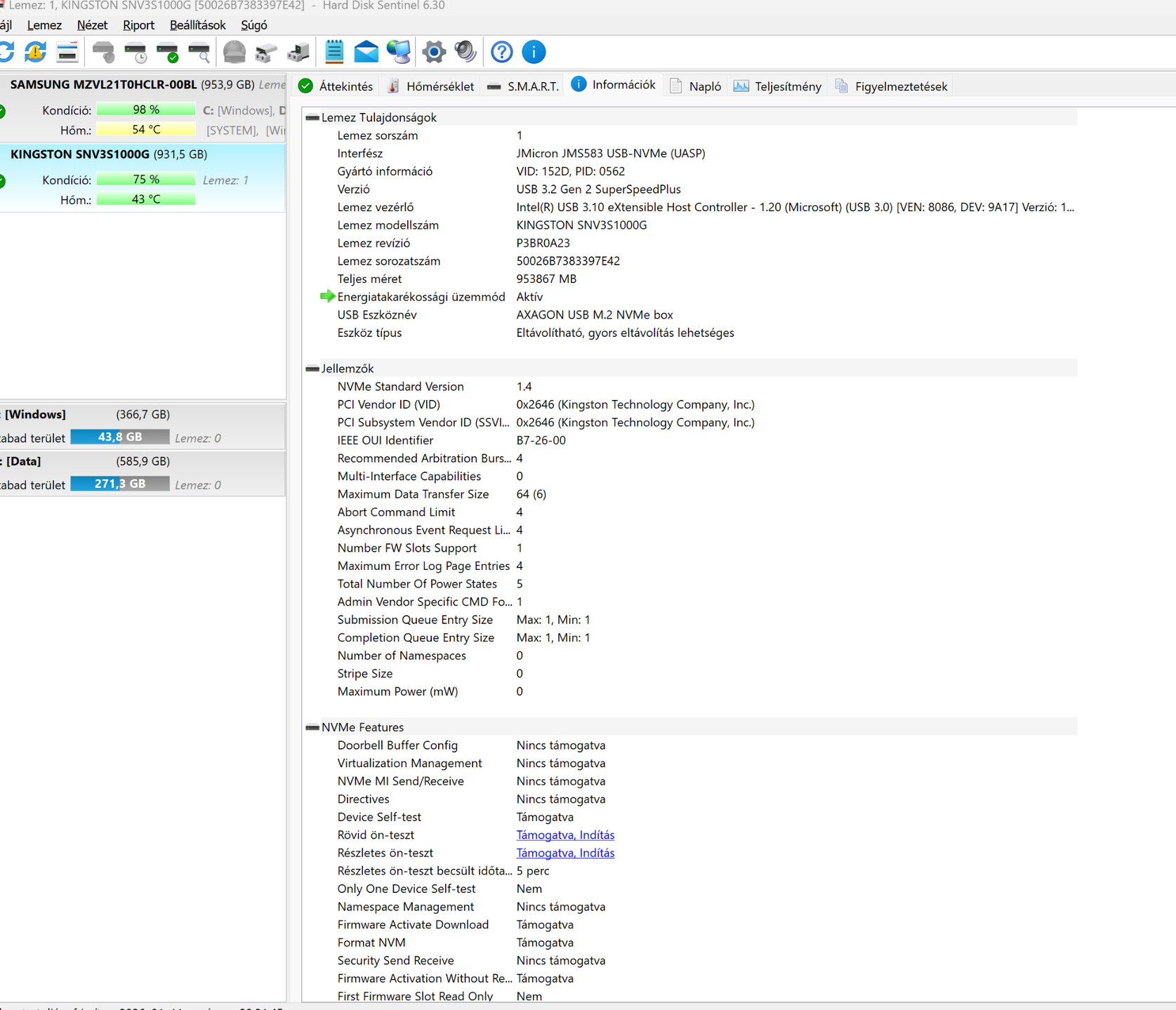
Ezt kicsit kifejtenéd ? Mi baja van a Kingston NV3 nak. Addig igazad van ,hogy elég változatos rajta a Nand,de a gyártó oldalán,ott van melyik mit tartalmaz kapacitástól függően tlc,qlc. A ráírt tempót meg simán hozza. A szóban forgó pld. tlc-s. Van a birtokomba a feketelistás , A440 ,samu,adata,noname EAGET és mindegyik gond nélkül megy, csak jó táp kell alájuk.
-
Vigneau
félisten
Amennyiben ez a 15mm az NVMe SSD teteje és az "akadály" közötti távolság, akkor szvsz egy 10mm-es AXAGON CLR-M2 ALU remek választás lehet. Természetesen van benne pad.
De választhatsz mást is. A lényeg, hogy ne egy tömör tömb, hanem tagoltabb legyen a borda. Ezen felül szerintem jobb a csavaros, mint a gumis/gyorskötözős.
-
A WD NV5000 tényleg jobb, mint a Crucial P310 árban alig van difi, de ahogy elkezdtem kutakodni, a Crucial-t lehúzták (a Kingston NV3 meg kifejezetten nem ajánlott), és többen is Teamgroup Mp44l-t ajánlja (ez szerintem már nincs, mert olcsóbb egy dollárral, de nálunk két helyen kapni 150 és 180k pénzért) vagy a WD NV5000-t.
-
konyi79
addikt
Ha hűtésről van szó, bárminek van értelme. Egy alapból hűtés nélküli SSD esetén pedig nem csak maga a hőleadás hatékonysága, hanem az is számít, termikus ballasztot képezzen mait ráraksz. Ezáltal a hirtelen hőugrásokat simítja.
Ennél laposabbat én nem láttam:
CLR-M2L3 heatsink for M.2 SSD | AXAGON -
sike!
tag
Samsung 990 PRO 2TB SSD-hez keresek hűtőbordát. Elég kevés hely van, csak slim/ultra-slim passzív borda férne el. Van értelme ilyennel ellátni az SSD-t?
-
Pubszon
veterán
A Dual vagy több NVME SSD-s PCIe kártyákkal csak óvatosan, mert ha az alaplap nem tudja a PCIe bifurcationt, akkor nem fog működni.
-
-
-
Graphics
Jómunkásember
Most láttam egy ilyet.
YMTC ssd.
-
pluto1969
aktív tag
Szilárdtest-meghajtó 980 PRO PCIe 4.0 NVMe M.2 SSD 4TB mindössze 17.875 Ft az Emag-on. Hihetetlen, hogy ez még mindig működik, nem hiszem el, hogy még mindig van rá veréb. Remélem senkinek sem jut eszébe venni.
-
válasz
Graphics
#59693
üzenetére
Köszönöm az infókat. Én viszont a bükkfafejemmel az mx 500-ashoz megrendeltem az orico sata raidos és két m2sata portos drága kártyát , hogy legyen mire tenni az mx500-ast és tudjam mire dugni a dvd meghajtóm félre lökött sata kábelét.

Szóval erről van szó itt lentebb,van ott még egy szabad kék port. (nem biztos, hogy mindenki másnak nem lehet a mondandójának tartalma, csak persze azt is szintaktikusan végig kell olvasni, de azért köszi, mert a segítő szándékot értettem, csak én két nap kutakodással előrébb jártam)

-
Graphics
Jómunkásember
"ha valakinek van egy m.2 Sata ssd-je, akkor fel tudja használni, ha nincs az alaplapon slotja. :)"
Na most akkor átcsapunk a PM961-re.
ami m.2 NVME.Elengedem, meccseld le a Dell korlátozásával, ha van.
Valahol félrement ez a dolog.lehet valamit totál nem jól írtunk. Lapozzunk.
Mennyi felesleges karakter. Már csak az érdekelne, hogy ez a PM961 lenne az az OEM SSD, ami nem hajlandó más gépben bootolni?
-
Graphics
Jómunkásember
-
válasz
Graphics
#59683
üzenetére
Nem keverek én semmit. Már miért is ne menne pl ebben : [link]
Egyébként a pcie x1 portba dugott nvme adapterbe tett pmn961-es nvme ssd-ről nem lehetséges ebben a configban bootoni.
A sata adaptert pedig mindössze a rajta levő sima sata port miatt dugom bele, hogy tudjam mire illeszteni az optikai meghajtót, mert a midösszesen kettő alaplapi sata portot kihasználtam, egfy egyterás laptop toshiba hdd és egy egyterás sata ssd illesztéséhez. -
-
Graphics
Jómunkásember
Kevered a dolgokat. m.2 NVMe-ről van szó.

Az m.2 SATA nem fog menni PCI-e adapterben.
( Persze, hogy nem megy az m.2 sata PCIe foglalatba, nem oda van bedrótozva ...)
Ez egy PCIe adapter, m.2 NVME SSDhez.
Létezik olyan adapter, amire tettek egy m.2 sata adapter helyet, de ahhoz kell egy sata kábel az alaplapi sata portra kötve.
-
Raymond
titán
OS: Linux Mint trixie/sid (zena) x86
Host: OptiPlex 3040
Kernel: 6.14.0-37-generic
Uptime: 1 hour, 2 mins
Packages: 1998 (dpkg)
Shell: bash 5.2.21
Resolution: 1360x768 @ 60.37Hz
DE: Cinnamon 6.6.5 (x11)
WM: Mutter (Muffin)
WM Theme: BelaLugosi (Mint-Y)
Theme: Mint-L-Dark-Aqua [GTK2/3]
Icons: Mint-Y-Blue [GTK2/3]
Cursor: Bibata-Original-Classic [GTK
Terminal: gnome-terminal
CPU: Intel i5-6500 (4) @ 3.6GHz
GPU: Intel HD Graphics 530
Memory: 2.55 GiB / 7.65 GiB (33%)
Network: Wifi6
BIOS: Dell Inc. 1.20 (07/14/2022) -
válasz
Graphics
#59677
üzenetére
Ez sajnos i5-ös professzor:
.-MMMMMMMMMMMMMMM-. OS: Linux Mint trixie/sid (zena) x86
.-MMMM`..-:::::::-..`MMMM-. Host: OptiPlex 3040
.:MMMM.:MMMMMMMMMMMMMMM:.MMMM:. Kernel: 6.14.0-37-generic
-MMM-M---MMMMMMMMMMMMMMMMMMM.MMM- Uptime: 1 hour, 2 mins
`:MMM:MM` :MMMM:....::-...-MMMM:MMM:` Packages: 1998 (dpkg)
:MMM:MMM` :MM:` `` `` `:MMM:MMM: Shell: bash 5.2.21
.MMM.MMMM` :MM. -MM. .MM- `MMMM.MMM. Resolution: 1360x768 @ 60.37Hz
:MMM:MMMM` :MM. -MM- .MM: `MMMM-MMM: DE: Cinnamon 6.6.5 (x11)
:MMM:MMMM` :MM. -MM- .MM: `MMMM:MMM: WM: Mutter (Muffin)
:MMM:MMMM` :MM. -MM- .MM: `MMMM-MMM: WM Theme: BelaLugosi (Mint-Y)
.MMM.MMMM` :MM:--:MM:--:MM: `MMMM.MMM. Theme: Mint-L-Dark-Aqua [GTK2/3]
:MMM:MMM- `-MMMMMMMMMMMM-` -MMM-MMM: Icons: Mint-Y-Blue [GTK2/3]
:MMM:MMM:` `:MMM:MMM: Cursor: Bibata-Original-Classic [GTK
.MMM.MMMM:--------------:MMMM.MMM. Terminal: gnome-terminal
'-MMMM.-MMMMMMMMMMMMMMM-.MMMM-' CPU: Intel i5-6500 (4) @ 3.6GHz
'.-MMMM``--:::::--``MMMM-.' GPU: Intel HD Graphics 530
'-MMMMMMMMMMMMM-' Memory: 2.55 GiB / 7.65 GiB (33%)
``-:::::-`` Network: Wifi6
BIOS: Dell Inc. 1.20 (07/14/2022) -
Elviled a deszka a P1.4 BIOS óta képes NVME eszközről bootolni (Asrock H97M-Pro4), ha nem, akkor sem dől össze a világ, vagy SATA SSD jelenleg is e célból.
Kibogarásztam a PCI-E sávokat is. A CPU közvetlenül a felső slotnak kínálja a gyors 16 sávot, a másik slot 4 sávját a chipset intézi, ami csak 2.0 x4, bár még így is háromszor gyorsabb, mint a SATA3 és nem kell neki madzag.
-
Graphics
Jómunkásember
Akkor nem olvastad, amit írtam.
6.gen óta bootolható adapterrel is PCI-e slotból az SSD.
( Mivel ugyanoda van bedrótozva )
AMD-nél lehet másabb a helyzet, de nem problémás a dolog.
Mit jelent a régebbi alaplap az esetedben? Windowsnál nem okozott túl nagy gondot a már említett procitol felfelé.
mókolás nélkül. -
válasz
Mr.Csizmás
#59671
üzenetére
Tele van a net ezzel az ismert problémával. Általában nem sikerül a pcie ssd adapterbe tett ssd-ről bootolni. De enélkül vígan lehet élni, csak előre számítani kell erre és úgy kell tervezni.
-
Graphics
Jómunkásember
Miért ne?
B150-es lapban onnan bootoltam

Intelnél talán már 6. gen óta ment a bootolás simán onnan is
Hivatalosan, semmi mókolás, UEFIből tudja.
Ha a konfigjahoz keres, ott valóban a másodlagos tárhelyként fog jó eséllyel csak menni.
De emlékeim szerint ott is volt boot képes megoldas vagy alaplap. -
Pubszon
veterán
válasz
Mr.Csizmás
#59671
üzenetére
Hogy nem lehet róla bootolni. Tehát csak másodlagos tárhely lehet. Kell mellé egy másik, amin az oprendszer van.
-
válasz
Graphics
#59667
üzenetére
Arra eseteg van ötleted, ha a processzor 16 sávot tud kezelni, akkor hogy jön ki, hogy egy slot x16, a másik meg x4 sebességű (az alaplap manual írja, mondjuk Crossfire-re érti ezt, de gondolom mindegy, hogy a másik slotban VGA vagy adapter van). Képes lenne ezt önállóan a chipset kezelni? Vagy hogy? Mert ha emiatt az elsődleges slot lassabb lenne, akkor inkább veszek SATA példányt.
Pubszon köszi a tippet!
-
Pubszon
veterán
Ha ajánlhatok, akkor én ezt ajánlom.
Most vettem 4db-ot, 3840GB-os 22110 NVME SSD van bennük, hibátlanul mennek.
PCI-e 3.0-t tud az alaplap, mondjuk az SSD-k is.Bár az SSD nem a leggyorsabb, de ennyit tud ebben a foglalatban is.
-
Sziasztok.
PCI-E helyre (kártyára) kell valamire figyelnem, ha NVME SSD-t raknék bele? Az alaplap 3.0 4x sebességet kínál, egy full size slotban (ez limitáló tényező, tudom), a PCI-E kártyáknál csak arra figyeljek, hogy NVME képes legyen? Crucial P310et néztem ki.
-
Multibit
nagyúr
válasz
Mr.Csizmás
#59664
üzenetére
Ha csak új jöhet szóba nálad, akkor így jártál. Sajnos manapság a nem javasolt típusok is drágák. Nézz szét HA-n! Szokott lenni pl. Hynix PC801
-
Mr.Csizmás
titán
üdv,
matekoztam, kicsit op. nekem (és nagy pénz) az SN850X 1TB csak rendszernek, mi ajánlott ezekből (512gb, olcsó), ami nem melegedős? pcie 3.0 4x módban fog csak menni úgyis. [link]
-
-
Raymond
titán
válasz
hemaka
#59658
üzenetére
Ertem hogy elveszti az ember a hitet egy markaban ha ilyan hamar meghal valami, de ez megint csak ilyen egyedi eset. Nalam van:
2.5" SATA
m4 512GB (2013)
BX100 256GB
MX100 256GB
MX200 500GB
MX300 750GBM.2
MX500 500GB
P3+ 2TB (2x)Es mukodik mind. Ahogy a Samsung-ok is mukodnek (830, 970Evo, 980, 980Pro).
-
zacci
senior tag
válasz
Graphics
#59651
üzenetére
Nem nagyon tudsz mit csinalni. Bojkott kizarva, mert nagyon jol tudjak, h a nep nem homogen. Ugyis lesz aki megveszi dragan a termekuket. Meg aztan pont lexarjak a pornepet, mikor az ai hype felsziv mindent is.
Elo a pattogatott kukoricaval es nezni kell ahogy osszedol a vilag
Csak az vegyen memot, ssd-t, akinek tenyleg kell. Maskulonben nyugodtan le lehet torolni az otthon tarolt adatok kb. 80%-at. Hihetetlen mennyisegu szemetet tud tarolni a user tok feleslegesen. Es mar meg is sporoltal egy ssd arat
-
ROBOTER
addikt
Bocs, ennek a posztnak semmi értelme nincs, csak a ventilálás, illeszkedve a "kibeszélő" kifejezéshez.
Délután beraktam az alza-n 2 db 990 EVO 4TB SSD-t a kosárba. Darabja 137.990 Ft volt. Nem nyomtam meg a vásárlás gombot, bár már a szállítás + fizetés módját is beállítottam. Korán hazaértem, 17h körül már 169.990 Ft lett az ára. Elb@sztam, feladtam... és nem akarom érteni a mai világot (oké, olvasok IT híreket, értem, de az agyam még lázad)
-
zacci
senior tag
válasz
Graphics
#59642
üzenetére
En az ai lufira gondoltam. Olyan erovel toljak a hype-ot h az mar egeszsegtelen. Ennek a kovetkezmenye az elszabadulo arak. Ennek konszolidalodnia kell. Ez torvenyszeru. Es ez alatalaban lufi kipukkanas a vege. Majd mikor elkezdenek bedolni a beruhazasok, akkor fog pukkanni. A vegen mint mindig talpon marad nehany ceg es elindul a normalis ai elet.
Most mindenki kalmar es eggol akar meggazdagodni, de egyelore csak viszi a penzt a beruhazas es meg nem latni h terul meg. Nem hiaba kot mostanaban olyan szerzodeseket akar az nvidia, h akkor is ki kell fizetned a megrendelt termeket, ha a vehen nem kered. Ok is erzik a lufit.Es mivel keresni akarnak( nem keveset) a befektetok es nem bukni, igy amilyen gyorsan kilott az ai beruhazas ugyan olyan gyorsan fog konszolidalodni. Volt mar ilyesmire pelda boven a piacon. Szerinted az ai beruhazok mennyiert veszik a nandot, memoriat ? Nem keves penzert. De majd meglatod a memo es nand gyartok eves eredmenyeit. Abbol kiderul majd, h mennyit kaszaltak kb. ugyanakkora gyartokapacitas mellett. Lasd. Nvidia eredmenye. Gennyesre kereste magat az elmult idoszakban. Es ezt a nagy bevetelt az ai beruhazoknak koszonheti(k). Es a beruhazok ebbol meg kb. semmit nem lattak es a hitelezok turelme veges… -
Raymond
titán
válasz
Graphics
#59644
üzenetére
En egyebkent nemigen vennem a sima P3-at. Nekem van ket darab P3+ es az mar a P3 javitasa volt de van hogy meg azok is itt-ott furan mukodnek. Marmint van olyan hogy erthetetlenul lassan olvas rola. Nagy file-okat. Benchmark viszont jo es mas adat meg normalis sebessegel olvashato rola. Kibirom, de mondjuk jo lenne hagy 65GB gpt-oss 120B-t nem 500-900MB/s kozott olvasna be hanem a max 5000-hez kozel.
-
Graphics
Jómunkásember
Ha nem a user veszi meg, akkor megveszi az, akinek kell . Az AI-os cégeknek.
Nem fogsz ezzel kereszttenni senkinek.
Itt nem lesz lufi, ha csak rendelésre hoznak.Várhatsz erre 2-3 évet, mert annyi időre elhúzódónak jósolják jelenleg... Addig nem oldódik meg a hiány.
( De én is vennék szívesen jó árban SSD-t
, csak ez 0-24-es meló... és nincs akkora megtérülése) -
zacci
senior tag
Ha veszel most ssd-t, akkor azzal csak erosited a gyartokat abban, h ne csokkentsek az arakat. Az egesz memo nand iparagra bojkottot kellene bevezetni. Persze ez most nagyon szep gondolat, de ugyis lesz user, aki megveszi mert kell. Szoval nem valoszinu az arcsokkenes

Talan majd akkor, ha vegre kipukkan az ai lufi es kezd a nyakukon rohadni sok ram es nand. Akkor viszont eros zuhanast varok, mert mindenki a masik elott szeretne megszabadulni a raki keszlettol meg ugy ahogy jo aron. Es itt most elsosorban a kereskedokre es a kalmarokra gondolok. Egyebkent mar a nagykerek is inkabb csak rendelesre hoznak ramot, ssd-t. Alig van rakin valami. -
-
-
NYPD
senior tag
Jah.. Sajnos hasonlóképp látom. Már bánom, hogy nem vettem meg akkor, gondolván nem lesz gond év elején... Hát ráb**ztam.

-
hemaka
nagyúr
Alza visszautalta a halott Crucial P3 2TB árát, amivel kb. nem megyek semmire, mert az 1TB-s ssd-k is drágábbak már ennél.
-
gaben22
őstag
Nem úgy tűnik, ha AI érintett cégek/részvények előbb beszakadnak, akkor az ránt magával mindent, ha nem, akkor min. 6-12 (de inkább több) hónapig nem valószínű, hogy csodák várhatóak. Az igazi kérdés, hogy ugyanaz lesz-e, mint anno GPU esetén a bányászláz lecsengése után, miszerint az árak nem hogy csökkentek, de az új generációs kártyák csak drágábbak és drágábbak lettek, mert így is vették/veszik őket. Ugyanez igaz a memóriákra.
-
NYPD
senior tag
Sziasztok, mit gondoltok, várható a közeljövőben az SSD-k árának normalizálódása, vagy ez is elszállva marad évekig (és azóta is) mint a videókártya? A jelenlegi patkány árak mellett egyáltalán nem érzem megérősnek a vásárlást. 2 hónapja a Crucial P310 1TB kb. 28k volt az alzánál, most majd 60 ropi...
-
konyi79
addikt
válasz
Pyttawrx
#59596
üzenetére
Beépült a P1-be a 9100pro, kis tapasztalatot itthagyok, hátha másnak is jól jön.
Várhatóan megfogta a 9100pro natív képességét az alaplap PCI-e 4.0 csatolója, így szekvenciális olvasásnál a gyári PM9A1-nél (980pro) marginális 7% körüli gyorsulást mutat, azonban szekvenciális írásnál már 46%, random olvasásnál 25%, Random írásnál 42%-kal gyorsabb az alagút effektus mellett is.
Sokkal lényegesebb, hogy a korábban vázolt környezetben 50C körül indulva még 300Gb másolásnál sem melegszik 60-65C fölé a gyári hűtése mellett sem, azaz teljesen megszűnt vele a gyári meghajtóval annak vezérlőjének túlmelegedése miatt tapasztalható makrolag.
Rendszer sebességről a friss telepítés miatt nehéz beszélni meg a gyári meghajtó sem volt lassú, most nagyon pattogós nyilván. A CDM mért adataiból lehet következtetni inkább némi valós gyorsulásra.Rövid konklúzió, hogy hoz némi előnyt sebességben, szűkös meleg környezetben pedig sokkal kezelhetőbb PCI-e Gen4 környezetben is, mint a korábbi csúcsmodellek, azaz sokkal stabilabban képes hozni a Gen4-es környezet átviteli maximumát.
-
Graphics
Jómunkásember
válasz
Pyttawrx
#59629
üzenetére
Micron 5100 Pro ami érdekesebb a TBW miatt.
Van jó pár standard Samsung PM991
SkHynix BC501
Toshiba ( Kioxia) Toshiba KSG60ZMV \ 2230-as BG5 talán még.
WD SN5000sMost nagyon sok van, ebből olyan nagyon speckó nincs, kínai cuccra most nem mentem rá.
Illetve érkezik egy zsákbamacska teszteletlen cucc..
Kioxia BG3
Micron 1100
SkHynix SC308
Apacer AS2280P4X
Intel OEM - SCKKF256H6 -
válasz
Armagedown
#59627
üzenetére
Ez nem a kiskereskedőn múlik...
-
Graphics
Jómunkásember
válasz
Fire/SOUL/CD
#59626
üzenetére
Én meg 2500 Ft-ért vettem használtam csomagban, vegyes kondival ,de gyors lepasszoltam mert nem kellett.. Kicsit verem a fejem a falban...

De kereslet itthon nem mutatkozott rá.Most vettem pár jó áras cuccot, készleten elfér itthon. Majd apránként adok el belőle, ha tényleg nem kell.
-
válasz
Graphics
#59624
üzenetére
Tavaly ilyenkor vettem 4790 HUF-ért/db WD SN530 (nem OEM) 256G 2242 SSD-ket (10-t, elsőre csak egyet, hogy ellenőrizzem, hogy átbaxás avagy sem, tényleg nem OEM-k vagy igen stb stb)). Ha ezt tudom, mi lesz 1 év múlva, nem építettem volna be user-eknek 9 db-t (még jó, hogy egyet megtartottam magamnak)...
[kép]
Hasonló, nyamvadt Inteso-k kerülnek most 13k+ -ba... -
Graphics
Jómunkásember
Most naponta nézem az új SSD-k árazását, és több terméket megnézve ( árukeresőn), enyhe betorpanást látok az áremelkedésben, mondhatni stagnálás, de azért magasabban van jóval, mint mondjuk 1-2 hónapja.
De van amelyiknél hullámzik az árazás, szóval általános tendenciát ebből még nem érdemes leszűrni.
Van ahol emelkedés, van ahol csökkenés vagy fixálódás látszik. -
Graphics
Jómunkásember
válasz
frantyi
#59617
üzenetére
Az, hogy a Samsung 80-ért jó szerintem, olcsóbban mondjuk van egy Kingston NV3, amin azt se tudjuk milyen vezérlő és NAND van.
Ha most tényleg nagyon kell, én is a Samsungot venném. ( De persze én bátrabb vagyok, szoktam használtan is venni, de azt most nem keverem ide)
-
zacci
senior tag
válasz
Graphics
#59614
üzenetére
NEM! BF elott is kb. ennyi volt az ara. Azt irtam, hogy soha nem erte meg kintrol venni, mert nem volt szamottevoen olcsobb. BF-kor meg soha nem neztem. BF alkalmaval sok mindennek drasztikusan le tud menni az ara kint. Most eppen ez volt kb. fel aron. BF utan visszament az ara. Szoktak csalni a kinaiak nem keveset, de itt konkretan tudom mi tortent. Ami most latsz az kb. a BF elotti ara.
Es meg kupont is toltam bele

Sajnos nincs screenshotom, igy nem latszik, hogy alapbol mennyirol volt learazva 139-re, de emlekeim szerint kb. annyi volt, mint a mostani.
-
zacci
senior tag
válasz
Graphics
#59611
üzenetére
Igen Ali. Alapvetoen nem szoktam ssd-t venni kintrol, mert eddig soha nem volt jobb ara, mint itthon. Most elem jott, BF is vot, igy behuztam. kb. 7k-t ir olvas, boven sok.
Lehet igazad van. Ma ilyen para a helyzet, amikor latja az ember h napro napra dragabb. Lesz majd olyan is, amikor naprol napra olcsobb lesz, mert mindenki probal megszabadulni a keszlettol minel kisebb bukoval
Nagykereknek van esze ugy latom. Szinte csak rendelesre lehet vasarolni toluk. Gyak nincs rakin semmi. Fosnak, hogy ha pukkanunk, akkor beragad a keszlet, vagy nagy bukoval kell gyorsan eladni. Ok nem biztos, hogy tartos aremelkedesre szamitanak, vagy nagyon ovatosak. Szinte csak olyan teleluk van, ami vagy ideiglenesen nem rendelheto, vagy csak rendelesre 4 het.
Felelembol nem szabad vasarolni, csak ha tenyleg szukseg van ra. -
Graphics
Jómunkásember
BF? Legalább 10 hónap mire lesz, 2026-ban ez nem fog már visszamenni, az AI elvisz mindent, őrületes tempoben megy fel az ára mindennek.
Az, hogy egy jó vétel volt nem vetíti előre a jövőt.
Tegnapelott 38 ezer, tegnap 41 ezer ma már 45 ezer egy Crucial fapados.
Én a BF-re biztos nem várnék.
990 Evo Plus árai... [link]Megy fel, napról napra.
A Netac ára remek, AliExpressen? Vagy honnan vetted?
Szuper volt, de az egy BF árhoz ne mérjük a dolgokat már...
NV3000-es most annyi kintről, mondom itt 2x árak vannak, aki vár beszopta.. -
zacci
senior tag
válasz
frantyi
#59608
üzenetére
Ha nem egeto, akkor en most nem vennek semmit. Vard meg a BF-t es vegyel kintrol jo aron. En a mostanin vettem 37k-ert Netac V7000 2TB-ot. Persze errol mar lemaradtal, mert visszament 236 dodora. Viszont elvben 1600TBW, single side es nem jellemzo, hogy nagyon melegedne.
-
Graphics
Jómunkásember
válasz
frantyi
#59608
üzenetére
Igen jó lehet, sajna a napi árak jellemzőek
Ismerősnek olcsó Crucial E100-ast néztünk .. 3 nap alatt emelkedett 6-8 ezerrel ...
Én azt látom, addig kell venni, amíg van.
Ár értékben ez jó lesz, mert más cuccok marhadrágák.
Jelenleg 2x szorzó körül járunk, de már van 3x ár is.
-
frantyi
tag
Sziasztok
Szeretnék venni egy 2TB-os SSD-t. Tudom, időzítés borzalmas, de még mielőtt jobban kilőnek, gondolok beruházok. Ami paraméterekre szükségem lenne: 2TB, single side, 1200 TBW, illetve ultra bookba lesz, ezért fontos hogy ne lehessen rajta tojást sütni ha rámásolok 5GB adatot...
ez szerintetek jó lenne erre? [link]
Ti vennétek? kinek mi vált be?
Köszönöm -
konyi79
addikt
Más, csak mert most SSD ügyek kerülgetnek.
Egy Synology NAS-ba vettem tavaly egy NV3-at. Kizárólag olvasási gyorsítótárnak.
Jobbára videók, nyers képek vannak rajta, most tekintsünk el attól, hogy mennyire van értelme ilyenkor, de az élet úgy hozta maga a NAS is alig-alig volt használva.
Nem azért esett a választás az NV3-ra mert oda való, hanem mert rohadt olcsó volt akkoriban és kipróbáltam csak hoz-e valamit a konyhára.
Most vettem észre, hogy a DSM szerint novemberben még összeomlott a gyorsítótár, csak olvashatónak írja a NAS az SSD-t, ha épp mutatja, mert bekapcsolás után néhány perccel ledobja.
Ugyanez a helyzet ha külső házba rakom, az is ledobja, HDS néhány percig látja. Nagyon úgy tűnik, az SSD a tartalék blokkok 25%-át elhasználta.
Ismertek ilyen NAS specifikus SSD problémát ami okozhatta, vagy a szokásos NV3-lottón dobtak rosszat? Illetve nincs egy éves, láthatóan TBW-ből is lenne még benne némi tartalék, ezt gariztatni bolton keresztül, vagy RMA érdemesebb? -
konyi79
addikt
válasz
zsolti75
#59602
üzenetére
Már a Kryonauttal is meglepően jó a gyárihoz képest, de majd kipróbláom legközelebb amit Pyttawrx ajánlott. Csak rohadt macera pasztázni, a hűtő egy nagy zéz lapba van integrálva, sokat kell lebontani hozzá illetve minden VRM-en, VRAM-on stb mindenféle méretű pad van... Megdöbbentően hitvány volt a gyári pasztázás, de a padok fele is néhol mellé volt pakolva.
A teljesítményével most nincs gond (GB6 közel 11k), Tartósan render közben 80W+ megy a CPU, közel 100W a CPU (nyilván nem együtt), csak az SSD kerülte el a figyelmem eddig, hogy szívat. -
konyi79
addikt
válasz
Pyttawrx
#59601
üzenetére
Az SSD és az alaplap közé milyen célból?
Oda egyébként mellőzném, gyakorlatilag az SSD az alaplapon fekszik. Kerülném bármi feszületet belevinni. Felül pedig azt mondod csak a pad legyen? A hátlap karbon, ha arra gondolsz, hogy annak átadná a hőt, nem fogja. Ha nem lesz jó arra gondoltam még, egy ilyet felragasztok a réz lapra:
AXAGON CLR-M2L3 M.2 ALU hűtőborda - Merevlemez hűtő | Alza.huNem mert olcsó, hanem mert alacsony. Úgy mértem, hogy elférne, még egy mm is maradna. A rézlap kialakítása és a rögzítések bahuzalozásából nekem úgy tűnik, EMC védelmet is ellát. Képen nem látszik tudom, de kimértem, be van kötve "földre". Nyilván lehetne opció megnyitni a átlapon az SSD fölötti perforáció leragasztását, de még ott tartunk reménykedek a 9100pro megfojtva hűvösebb lesz.
Egyébként kétoldalas SSD-barát hőátadó ragasztónak mit javasolsz? Nyilván a réz-alu között az elektrokorróziót is figyelembe véve?
-
válasz
konyi79
#59598
üzenetére
A P1 az sajnos ilyen, maga az alaplap is fűti az ssd-t.
A G5-G6-G7 nagy gpu-s verziói már gyárilag folyékony fémmel vannak kenve, de még így is rohadt meleg. A G8-nál már nem is tesznek bele 2000-esnél nagyobb gpu-t. Ha olyan a felhasználás akkor cserélni kel P15-re vagy P16-ra! -
válasz
konyi79
#59600
üzenetére
Nah ha jól látom ez kb 0,5 mm thermal pad lesz. Én tennék végig Thermal Grizzly Minus Pad Advance - 120 x 20 x 3,0 mm, 4 db (TG-MP-A-120-20-30-4) , thermal pad-et, a rézlapocskát nem tenném vissza, alulra (az alaplap és az ssd közé, Thermal Grizzly Minus Pad Advance - 120 x 20 x 0,5 mm, 4 db (TG-MP-A-120-20-05-4), vagy Thermal Grizzly Minus Pad Advance - 120 x 20 x 1,0 mm, 4 db (TG-MP-A-120-20-10-4) használnék, amelyik befér. Tudom nem olcsó. Én még ilyenkor ahol ilyen szük a hely maszkolóval (20 mm szélessel) körberagasztom, ha szükséges, mert ez vékony de így tuti nem esik le.

Új hozzászólás Aktív témák
Hirdetés
- Tudástár Az SSD kondíciója, tények és tévhitek
- Tudástár Windows 7/8/10 SSD-vel! Hogyan is?
- Elemzés Átfogó elemzés az SSD-k természetéről
- Új, bontatlan Kingston IRONKEY Vault Privacy 50 8GB 3.2 USB biztonsági pendrive - 1 hét próbagari! -
- Lexar NM710 M.2 2280 PCIe Gen4x4 NVMe SSD
- Western Digital Purple Surveillance 3.5 2TB 5400rpm 64MB SATA (WD23PURZ) új
- Western Digital Purple Pro 10TB (WD102PURP) új, bontatlan
- Western Digital Red Plus 3.5 2TB SATA3 (WD20EFPX) új, bontatlan
- Samsung Galaxy S24 5G 128GB, Kártyafüggetlen, 1 Év Garanciával
- FIFA 16 Playstation 4
- ÁRGARANCIA!Épített KomPhone Ryzen 5 5600X 16/32/64GB RAM RX 9060 XT 8GB GAMER PC termékbeszámítással
- HIBÁTLAN iPhone 14 Pro 128GB Deep Purple-1 ÉV GARANCIA - Kártyafüggetlen, MS4125
- Apple iPhone 14 128GB,Átlagos,Dobozaval,12 hónap garanciával
Állásajánlatok
Cég: Laptopműhely Bt.
Város: Budapest
Cég: Central PC számítógép és laptop szerviz - Pécs
Város: Pécs









androidon tudom, de az se mai dolog már.

, csak ez 0-24-es meló... és nincs akkora megtérülése)



